产品功能

满足等保合规要求,保障数据安全
  • 网络适应性

    静态、动态、策略路由
    IPv4/v6 DHCP、DNS、SNMP
    静态/动态NAT,66/64/46
    IPsec VPN/SSL VPN/VXLAN虚拟化、
    VRF

  • 智能识别

    DPI、DFI智能识别
    应用、行为、用户、内容识别IP/MAC绑定
    WEB认证、短信认证、微信认证等

  • 数据库性能监控

    一体化安全防护策略
    DoS/DDoS防护
    入侵检测与防护
    高性能病毒防护
    URL过滤、防扫描、弱口令检测等

  • 网络管控与优化

    应用级带宽控制、带宽保障
    弹性带宽调节
    用户上网行为管控与审计

  • 安全可视化

    实时应用流量统计
    实时用户流量统计
    网络站点热度排名
    网络威胁统计
    设备健康监控
    资产安全分析
    地域安全分析

产品价值

建立统一安全运维通道,提升日常安全运维效率
高性能转发平台

底层平台基于DPDK主流技术,对上层提供应用层零拷贝报文高速处理机制。

一体化安全防护

数据包一次解析,全面防护网络威胁。

丰富的广域网特性

具备运营商级广域网路由转发特性和广泛的协议支持。

应用级网络体验

基于DPl深度包检测技术,精准识别3000+主流应用及行为。

云化管理运维

支持云管理平台集中化运维,实现零接触部署上线。

多样化部署场景

可布署于通用x86硬件平台,以及公有云、私有云虚拟化环境中。

产品规格

  • 桌面型

    低功耗、噪音小
    基于云端的管控和配置分发
    适用于SOHO,分支机构部署

    0元试用
    联系客服申请,即可开通 立即申请
  • 中小企业

    极高的性价比
    适用于中小企业部署

    0元试用
    联系客服申请,即可开通 立即申请
  • 大中企业

    广泛适用于政府、金融行业
    适用于大中企业部署

    0元试用
    联系客服申请,即可开通 立即申请
  • 数据中心级

    高端万兆防火墙产品
    适用于数据中心部署

    0元试用
    联系客服申请,即可开通 立即申请
  • 运营商级

    适特定项目合作定制开发
    适用于运营商级部署

    0元试用
    联系客服申请,即可开通 立即申请

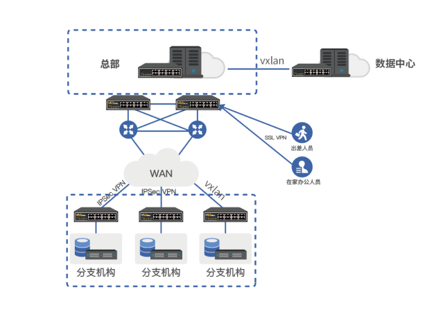
产品部署

  • 互联网出口安全防护
  • 域间安全隔离
  • 分支安全互联
  • 安全SD-WAN
互联网出口安全防护

全面抵御互联网威胁

精细化的应用及上网行为管控

多链路负载均衡及流控管理

支持会话级HA,提高可靠性

域间安全隔离

基于用户、应用、时间等多维度访问控制

防止网络威胁在不同安全域间蔓延

保护核心服务器区业务安全

访问日志审计,满足企业合规性要求

分支安全互联

高吞吐、低延时VPN安全连接

支持IPSec VPN/SSL VPN/VXLAN,数据传输安全有保障

固网、4G双链路备份,出现故障自动切换

支持wifi接入,满足分支机构BYOD移动终端接入需求

安全SD-WAN

支持多种WAN链路灵活接入,总部与分支间构建overlay VPN网络

安全的访问公有云中的业务和数据

全面防护用户总部和分支网络安全

保障SD-WAN的安全性

客户案例